En el presente artículo se explicará de forma introductoria el significado de Layout en Android, de forma que cuando se hable en los siguientes artículos de este concepto, se entienda el mismo. Más adelante, se desarrollará el concepto de forma detallada.
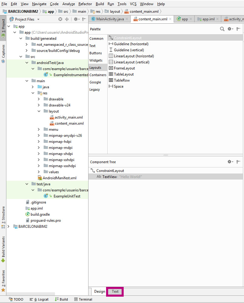
Un Layout es un archivo de las siguientes características. A continuación se muestra una imagen que es la pantalla de un Smartphone donde:
- La zona izquierda es la paleta de controles que se puede añadir a un Layout.

- La zona central es la Previsualización de la actividad.
- El panel inferior derecha de la zona principal que se llama Component Tree, tiene el árbol de controles integrados en el Layout y sus propiedades correspondientes.

Si se realiza clic en la pestaña Text, aparece el modo texto, de forma que Android, después de un tiempo de cálculo, presenta unas líneas de código XML, y en la parte derecha, una previsualización de la representación.


Hay que tener presente que en Android la representación de las pantallas se realiza normalmente en archivos XML.
Seleccionando la pestaña MainActivity.java, en la parte superior de la zona principal, a la izquierda de la pestaña content_main.xml se permite la visualización del código del archivo MainActivity.java, que es el código de la actividad, tal y como ha sido generado.

Más adelante se irá desarrollando los detalles del código detalladamente en diversos artículos, aunque convendría ya aclarar que los archivos activity_main.xml y el menu_main.xml, son archivos definidos en el asistente de Android, y se indican en el código de la actividad: la segunda instrucción del método onCreate () para el archivo activity_main.xml y la primera instrucción del método OncreateOptionMenu() para el segundo.

Estos archivos se indican sin extensión ni comillas, ya que son constantes generadas.
Contenido Web de Yolanda Muriel está sujeto bajo Licencia Creative Commons Atribución-NoComercial-SinDerivadas 3.0 Unported.
